Bonjour à tous ! Je le dit assez régulièrement, mais une fois de plus, désolé de vous avoir laissé si longtemps (depuis presque un mois, inadmétable !) sans nouveaux billets à vous mettre sous le flux RSS. Il est vrai que la fin d’année est particulièrement chargée pour nous et la priorité va évidemment à notre chère institution, plutôt qu’à vagabonder sur la toile et écrire des grandes diatribes …
Mais rassurez-vous, j’ai de gros billets en préparation pour le mois de décembre ! Histoire de vous faire patienter, je vous propose une petite news tech concernant nos « bonnes vieilles » AFA XtremIO. C’est vrai que je n’en parle pas beaucoup en ce moment, d’une part, parce que le buzz n’est plus trop sur les AFA aujourd’hui (leurs heures de gloire sont passées) mais également parce que, tout simplement, it just works ! Dans les faits, nous maintenons à jour nos baies régulièrement, en suivant les target firmware de Dell EMC et elles ronronnent depuis plus de 3 ans maintenant.
Aujourd’hui, nous sommes en version 4.0.15 et hormis les corrections de bugs diverses zé variées, une des grosses nouveautés (depuis la 4.0.10), concerne l’intégration d’un portail HTML5 d’administration en remplacement de la console Java historique. Certes, il n’est encore proposé qu’en « Tech Preview », mais il fonctionne déjà très bien. Petit tour d’horizon ensemble !
Un dashboard revu et grandement amélioré
Premier bon point, les équipes de développement n’ont pas seulement réalisé un portage un-pour-un des fonctions disponibles sur l’applet Java, elles ont également grandement amélioré les fonctions de capacity planning et de monitoring (ce n’était pas un mal). Notamment, le dashboard de supervision sur lequel vous atterrissez est particulièrement bien pensé et s’adapte à la sélection réalisée. Par Défaut, l’interface présente l’ensemble des baies gérées par la XMS, mais si vous modifiez la sélection en vous focalisant sur l’une d’elles en particulier, le tableau de bord détail un peu plus le workload avec les LUNs les plus utilisées ou des graphes spécifiques de ratio IOps/Latence et BW/Latence bienvenus. D’une manière générale, c’est très ergonomique et pratique.
Petit bémol tout de même, à l’heure actuelle, le portail HTML ne propose plus de présentation « live » de la charge des machines avec des métriques temps réel (toutes les 2/3 secondes de mémoire). Désormais, les graphiques ne se mettent plus à jour que toutes les 5 minutes environ et il faut jouer du F5/Pomme-R pour faire évoluer les courbes plus rapidement. Je ne doute pas que cela puisse évoluer lors des prochaines releases.
Une section reporting très riche
La section reporting elle aussi a beaucoup progressé avec de nombreux graphs accessibles directement depuis le menu latéral. C’est simple, rapide et efficace ; les rapports standards disponibles sont de plus largement suffisants pour 90/95% des besoins d’analyse quotidiens.
Ceci étant, il est toujours possible de construire des rapports personnalisés grâce à un assistant qui reprend globalement la philosophie de celui présent sur la console Java (avec l’ergonomie HTML en plus ^^).
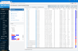
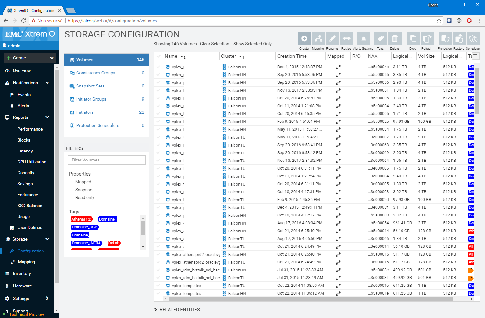
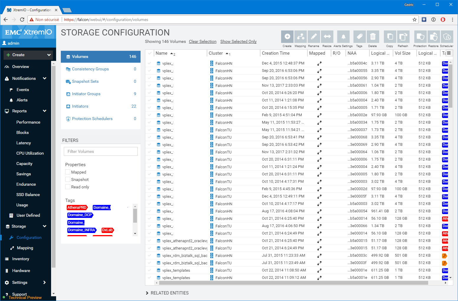
Une partie configuration qui conserve l’esprit de son ainée
Sans rentrer trop dans le détail (ce n’est pas l’objet du billet), la section configuration, reprend quant à elle les divers concepts et assistants disponibles sous Java (tags, mappings, création simple etc.). On s’y retrouve facilement et la productivité est identique. En gros, c’est de l’iso-périmêtre, sans régression apparente.
Vivement la version « production »
Cette tech preview est vraiment très réussie et d’ores et déjà utilisable au quotidien, au moins pour sa partie dashboard et capacity planning. Nul doute que les prochaines versions nous préparent encore des surprise et il est bien rafraîchissant de voir ENFIN la plupart de nos interfaces d’administration passer les unes après les autres vers le full web. Comme toujours j’estime que c’est bien tard, mais comme dit l’autre, mieux vaut tard que jamais !


















